FullStack-AIRecruitmentSystem
AI
FullStack-AIRecruitmentSystem
1. 项目简介(What / Why)
AI-HR 是一个面向招聘场景的 GenAI 应用,模拟 IT 公司招聘网站的完整流程:候选人投递简历 → AI 初筛 → AI 追问面试 → 自动评分 → HR 在后台查看候选人评分排行榜与详细信息,从而提升筛选效率并提供更一致的评估依据。该项目是学期项目,旨在锻炼 AI 开发今日的 DevOps 能力,涵盖从系统设计、接口开发、AI 集成到 CI/CD 和 AWS 服务器 Docker 部署 及 Kubernetes 部署的全栈技能。
核心用户
- HR 人员:发布职位、查看候选人列表与评分、辅助决策
- 候选人:投递简历、完成 AI 问答式“简易面试”
2. 主要功能(Features)
2.1 候选人侧(Candidate Portal)
- 浏览职位并投递申请(支持上传简历文件)
- 进入 AI 面试对话(围绕简历内容与岗位要求进行追问)
- 查看申请进度与评估结果(如有)
2.2 HR 侧(HR Dashboard)
- 创建 / 修改 / 关闭职位
- 查看候选人申请列表与 AI 评分结果
- 在控制台页面查看候选人评分排行榜(scoreboard)
- 查看候选人 AI 对话记录,辅助人工决策
2.3 GenAI 能力(Meaningful GenAI Integration)
- 简历初筛:基于岗位要求过滤简历,识别符合条件候选人
- 智能追问:结合岗位要求 + 简历内容 +(可选)向量库检索到的技术文档,生成针对性问题
- 自动评分:依据简历与对话历史对候选人进行评分,并提供建议/推荐结论(recommendation)
3. 场景流程(How it works)
- 候选人注册 / 登录 → 浏览职位 → 上传简历并投递
- 后端触发 AI:根据 Job Requirements 对简历进行筛选与评分
- 候选人进入 AI 对话:AI 围绕简历项目、技术栈、岗位要求进行追问(可结合 RAG)
- AI 生成评分与评语(可包含 resume_score / interview_score / recommendation)
- HR 在后台查看候选人列表、评分排行与完整对话记录,进行最终决策
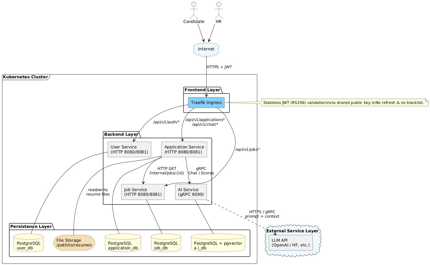
4. 系统架构(Architecture)
该系统采用分层架构 + 微服务设计,核心分为 4 层:
- UI Layer(前端)
- Tech:React
- 模块:Candidate Portal、HR Dashboard
- Application Services Layer(后端服务层)
- Tech:Spring Boot
- 组件:API Gateway、Job Management Service、Application Management Service
- 职责:职位管理、投递流程、权限控制、与 AI 服务集成
- GenAI Service(AI 微服务)
- Tech:Python + LangChain
- 职责:简历筛选与评分、面试问题生成、对话回复、面试评分
- LLM:OpenAI API(模型可配置)
- Data Storage Layer(数据层)
- Tech:PostgreSQL + pgvector
- 用途:结构化业务数据 + 向量检索(RAG)
图片说明:如果你的项目集锦网页支持图片,建议放“架构图 + 用例图”两张即可(见下方第 8 节)。
5. 技术栈(Tech Stack)
前端
- React(候选人门户 + HR 控制台)
后端
- Spring Boot(REST API)
- API Gateway(统一入口,路由到各业务服务)
AI / GenAI
- Python 微服务
- LangChain 编排 LLM 任务
- OpenAI API(LLM 推理)
- RAG:pgvector + 技术文档 embeddings(可选)
数据库
- PostgreSQL(业务数据)
- pgvector(向量检索)
工程化 / DevOps(项目层面能力)
- Docker / Docker Compose:本地一键启动数据库或全栈
- Terraform:基础设施 IaC(VPC / RDS / EKS 等)
- Ansible:部署与配置分发
- Kubernetes(k3s / micro-k8s):轻量集群安装与测试
- Traefik Ingress:外部入口
/api/v1/**(HTTPS)
6. 系统设计要点(Highlights)
6.1 微服务拆分与边界
- 服务:
user · job · application · ai - 每个业务服务可以对应独立数据库实例(隔离数据域,降低耦合)
6.2 安全与鉴权
- JWT(RS256)
- 所有服务使用同一公钥验签
- 无 refresh token / 无黑名单吊销:登出由前端丢弃 token(简化实现,适合演示与课程项目)
6.3 AI 对话规则(业务约束)
- 每个 application 只允许一个
chat_session - chat_session 生命周期:
ACTIVE→COMPLETE - 内部维护消息计数(message counter),满足条件后结束面试对话
6.4 文件与数据存储策略
- 简历原文件存文件系统
- 数据库仅保存文件路径与结构化信息(便于权限控制与迁移)
7. API 能力概览(适合简历的“我做了什么接口”)
外部统一前缀:
/api/v1
内部接口:/internal/api/v1或通过服务端口暴露(内部调用可不走 JWT)
- 用户服务(user)
- 登录 / 注册
- HR 创建 HR 账号
- 内部用户信息查询
- 职位服务(job)
- 职位列表 / 详情
- HR 创建 / 更新 / 关闭 / 重开职位
- 投递服务(application)
- 候选人投递(multipart 上传简历)
- 查询投递记录、投递详情
- 候选人发起 / 继续 AI 面试对话
- HR 查看候选人完整聊天记录
- HR 更新决策与备注(shortlisted / rejected / hired)
- AI 服务(ai, gRPC)
- ChatReply:生成 AI 回复
- ScoreResume:简历评分与推荐结论
- ScoreInterview:面试评分与推荐结论
8. 展示素材建议(图片 / 截图)
如果你的项目集锦网页支持图片,建议只放 2–3 张,信息密度最高:
需要我帮你:把仓库里的图片改成“GitHub 绝对链接”,以便在外部网页直接显示——你告诉我你的集锦网页平台(例如 GitHub Pages / Notion / 个人博客 / 掘金等),我会给你最兼容的链接写法。
9. 我在项目中的工作
- 设计并实现面向招聘场景的 GenAI 系统:简历筛选、AI 追问面试、候选人评分与推荐,提升 HR 初筛效率与评估一致性
- 使用 Spring Boot 构建 REST API,并通过 API Gateway 统一路由与鉴权(JWT RS256)
- 构建 Python + LangChain 微服务,集成 OpenAI API,实现 RAG 驱动的问题生成与评分逻辑
- 使用 PostgreSQL + pgvector 同时存储结构化招聘数据与向量 embedding,支持语义检索与问答增强
- 采用 Docker Compose 完成本地一键启动;并提供 Terraform/Ansible/Kubernetes 脚本支持部署与自动化(如适用)
…
等于除去 React开发部分 (前端部分bug修复也是我,因为队友学期中放弃了本课程) 都是我做的。
10. 链接(Links)
- GitHub Repo:https://github.com/DuGuYifei/AI-HR
- OpenAPI 在线文档(Apifox):https://ifoh7semfe.apifox.cn/
This post is licensed under CC BY 4.0 by the author.







